Vehicle Sensor Control for Parking Lot Management System

INTRODUCTION

As the title indicates the goal of the project was to develop a parking lot management system. In this project we had reduced our project into 5 design phases. In order to acheive the goal, we encountered with some problems and we made progress compared to the 1st and 2nd phase progres report.

As already accompanied with this report, we done VHDL code for the parking lot management system based on the state machine and Seven segment diplay was provided for debuging purpose. These modules were tested separately working in proper sequence relative to the timing diagram.

From the test result, the system has to increment whenever a car is coming in to the parking lot. When a car leaves, the system has to decrement by 1 from the total count(# of car in parking lot). In stead of assuming parking lot is infinite, we restricted the limit of parking spot (7 for max and 0 for min) and elminiate the internal error of system (# of parking spot < 0).

SPECIFICATION

Inputs from System: Outputs form System:

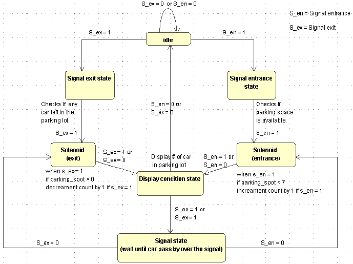
Whenever a car is approaching to the gate for the entrance, a signal from the sensor for the entrance (S_en) is fired off to the system then the system checks if a parking lot is not full. If the parking lot is not full the system enable the solenoid to open the gate. The system makes an increment in the count of the car and displays the result. Whenever a car is approaching to the gate for the exit, a signal from the sensor for the exit (S_ex) is fired off to the system then the system opens the gate. The system makes a decrement in the count of the car and displays the result.


BLOCK DIAGRAM


Block diagram for Vehicle sensor control for Parking Lot Management System

SCHEMATIC DIAGRAM


schematic diagram for Vehicle sensor control for Parking Lot Management System

TIMING DIAGRAM


timing diagram for Vehicle sensor control for Parking Lot Management System

A structured logic device description


A structured logic device description for Vehicle sensor control for Parking Lot Management System
  • VHDL parking Lot main source code with the 7 segment decorder

  • CIRCUIT DESCRIPTION

    The system has seven states all together.

    We had a problem to enable the solenoid from the the Hall effect sensor signal output. because the output signal was not enough to show, when the solenoid is enabled to open the gate.

    we had a problem when we write the code, however with the help of our professor we managed to fix the problem easily.

    SUMMARY

    A signal from a sensor, to be specific from Hall Effect Sensor, fired off to the system, the system has to be able to identify and respond if the signal is for entrance or exit.

    If the signal is for entrance(from entrance sensor), the system has to make sure if the parking lot is not full (If Parking spot is left) before it opens the gate. If the parking is not full, any spot is left, it has to open the gate, make the proper count increment and display the result. If the signal is for exit (from exit sensor), the system has to open the gate, make the proper count decrement and display the result.